在稳定币加速走向主流、监管持续收紧的背景下,隐私与合规如何兼得成为加密支付的新难题。本分推出的 xTX-SHIELD 隐私支付方案,尝试用“原生稳定币 + 隐私技术”的组合给出答案:在保障交易匿名性的同时保留合规审计接口,并兼顾高并发与低成本结算。随着稳定币支付规模不断刷新纪录、链上支付向现实场景渗透,这类既能保护用户隐私、又不触碰监管红线的支付协议,正成为市场关注的新方向。

隐私支付必须成为链层原生基础设施
在当前的区块链生态中,隐私往往被视为一种可选的外挂功能,以独立 DApp 或二层协议(Layer 2)的形式存在。这种“插件化”的模式虽然灵活,却导致了性能瓶颈、合规模糊以及用户体验的割裂。
本分链的核心主张和产品定位,是彻底将隐私支付作为链层的原生能力,直接内置于公链底层。这意味着,隐私不再是一个需要额外安装、支付多次费用的“选项”,而是所有上层应用——尤其是稳定币生态——可随时调用的基础服务与平台能力。
本分的隐私支付功能将与其生态应用 BenPay 深度对接,并与稳定币付 Gas、赞助交易、一键发行 RWA 等链上功能形成联动。BenPay 将在 支付、交易与账户体系等方面全面接入隐私能力,为跨境结算、日常消费与支付场景提供接口支持,推动隐私支付的普惠化与规模化落地。
同时,本分链通过与核心基础设施构建者 TX-SHIELD 合作,将基于多方安全计算(MPC)的隐私方案原生嵌入链层。这为企业级用户提供了一种高性能、合规与隐私可兼得的全新稳定币结算方案。
TX-SHIELD是一家隐私支付算法开发的技术公司,为公链,稳定币发行商和DEX开发监管友好并且隐私保护的一站式解决方案。 www.tx-shield.com

为什么必须是链层原生?性能、安全与合规的铁三角
将隐私逻辑嵌入链层,不仅仅是技术实现的选择,更是对性能、安全、合规与商业化需求的深度回应。
1、性能与成本一体化:消除“插件”的开销
传统的外挂模式,如二层协议或混币器,往往需要用户在资产跨链、生成零知识证明或签名时多次支付手续费,并承受额外的延迟。
● 将隐私计算逻辑与交易结算机制内置统一,可实现 Gas 费用的一体化。真正实现 “一次结算,全程隐私”,避免把证明/签名开销拆散到跨链或链下流程中造成的多次手续费与延迟。
● 这种原生集成确保了企业级应用对高效能和低费用的刚性需求。
2、更强的安全与“可控隐私”
链层原生能力允许我们将节点治理、远程证明与审计接口进行深度集成。这不仅强化了基于去中心化的信任基础,更实现了关键的“可控隐私”架构:
● 隐私执行既有去中心化保障,又能在合规需要时提供“可选择披露”的受控通道。
● 用户和机构可在必要时通过选择性披露机制,向合规机构出示审计凭证或监管信息,实现了隐私保护与监管要求的平衡。
3、合规友好
随着全球金融机构对合规与风控要求的持续攀升,合规成本已成为限制 Web3 规模化应用的关键之一。
● 链层原生设计允许我们将合规接口(选择性披露、监管视图、审计凭证)与隐私功能同步设计。
● 这种合规友好的系统原生支持,能大幅降低后端对接与监管摩擦,显著减少机构用户的合规成本和接入门槛。
架构对比:链层原生 vs. 二层 vs. 插件

稳定币与隐私支付:数字价值流通的 “一体两面” 与必然融合
纵观货币发展史,每一次支付范式的跃迁,在 TX-SHIELD 看来,皆源于对两大核心诉求的重新满足:价值的稳定可信与交易的自由安全。从实体货币到票据,再到电子支付,无不如此。今天,我们正站在下一代支付革命的门槛上,而稳定币与隐私支付的深度融合,正是开启这扇大门的钥匙。这并非两种技术的简单叠加,而是数字价值流通体系中一体两面的必然融合——稳定币成为全球支付与结算的新标准,而隐私保护满足交易自由的刚性需求,它们如同一个硬币的两面,共同定义了未来支付的模样。
历史必然:为何融合是数字支付的终极形态
数字经济的基石,是价值能够像信息一样在全球网络中高效、无摩擦地流动。然而,现有的解决方案都存在结构性缺陷:
● 传统电子支付:它依赖于中心化中介,跨境支付费用昂贵,且用户数据被平台垄断,隐私无从谈起。
● 透明区块链上的稳定币:作为法币价值在链上的代表,稳定币解决了数字经济中最根本的价值尺度与结算媒介问题。它使链上支付变得高效、低成本且全球可用。稳定币交易量已占据全部链上交易量的比例非常显著且持续增长,在企业结算与跨境支付场景中更为突出。然而,价值的稳定并不能带来信任的完整。在完全公开可追溯的链上账本环境中,每一笔交易都是对商业机密的泄露。专业的链上分析工具可以在极短的交易流程内(甚至只需几笔关键交易),就清晰地识别出企业钱包的业务模式、运营成本,乃至战略采购和清算行为,给企业带来巨大的竞争风险。
● 隐私币:它解决了隐私问题,却因价格波动剧烈且缺乏广泛锚定,无法承担支付尺度和媒介的功能。
因此,历史将选择一条必然的路径:将作为最佳支付载体的稳定币,与作为交易自由保障的隐私支付,进行原生融合。这是支付工具走向成熟化的必经之路。

1+1>2:融合如何催生单一技术无法实现的新范式
当稳定币与隐私支付在本分链的底层实现深度耦合,它们所产生的协同效应远超过功能叠加。
从“合规成本”到“合规优势”的转变
TX-SHIELD 认为,对于金融机构而言,传统隐私方案常与合规要求相悖,导致其在“透明暴露”与“违规隐私”间艰难抉择。BenFen Chain将隐私支付与稳定币在链层原生集成,并内置 “可控隐私” 机制。这意味着企业可以使用稳定币进行完全合规的支付,同时默认保护交易细节,仅在监管要求时(如审计、司法调查)通过选择性披露机制提供证明。这使隐私从一种“合规风险”转变为一种“合规与商业竞争优势”。
从“有限场景”到“无限可能”的生态爆发
二者的结合,解锁了此前因隐私或支付障碍而无法实现的商业场景:
● 全球薪资与供应链金融的范式重构:
跨国企业可以使用稳定币向全球员工实时发放薪资,既保护了个人隐私,又通过可编程性实现了个性化财务处理。在供应链中,核心企业可以构建一个 “可审计的隐私结算网络” ,上下游企业间的稳定币流水对公众加密,但整个网络的合规性可向监管机构整体证明,极大提升了资金流转效率和风控水平。
● DeFi 的“机构级”升级:
传统DeFi因交易策略透明而被机构诟病。在本分链上,可以诞生 “隐私优先”的机构级DeFi——如基于保密交易的借贷、防止抢跑狙击的DEX等。机构的大资金得以在保护策略隐私的前提下安全入场,将为DeFi带来前所未有的深度和流动性。
● 下一代消费者应用与数据主权经济:
用户可以使用稳定币支付订阅费、购买数字商品,而他们的消费行为图谱、身份信息和持有资产将得到有效保护,真正实现 “支付即服务,不留数据痕” 。这为建立在真正数据主权之上的Web3商业模式奠定了基础。
稳定币与隐私支付,是驱动链上经济走向成熟与规模化的两个核心引擎。BenFen Chain的独特定位,正在于将这两个引擎深度耦合,打造出专为高频、高价值支付场景设计的公链基础设施。选择本分链,就是选择一个合规、安全、高效的稳定币支付生态,直接步入数字支付的下一阶段。
本分链:为隐私支付而生的“高速公路”
构建一个能够承载大规模商业级隐私支付的区块链网络,必须在底层架构上克服隐私计算带来的性能损耗和经济摩擦。本分链与 TX-SHIELD 协同打造的全栈体系,从编程语言、共识机制到经济模型,正是为系统性拆除这些壁垒而生,为机构级隐私支付构筑安全、高效、可用的三重基石。
3.1 Move 语言:为隐私资产安全而生的“数学级信任”
隐私支付的核心在于保护链上资产的安全和正确的操作逻辑。本分链采用专为数字资产设计的 Move 编程语言,从根源上为隐私支付提供了远超同类的安全保障。
● 内在的安全保障: Move 严格的类型系统和独有的资源(Resource)管理机制,在编译期就杜绝了重入攻击、资源耗尽等智能合约的常见致命漏洞。这确保了涉及隐私资产流动的核心合约逻辑严谨,资产状态清晰明确。
● 可靠性保障: Move 通过其独有的 Move Specification Language(MSL),为智能合约定义前置条件、后置条件与不变式,从源头描述“程序应当如何正确运行”。在编译阶段,这些规范会被转换为 Boogie 语言的表达形式,并由自动定理证明器进行逻辑验证。这一流程使合约在上链前即可被数学方式验证其安全性与正确性,最大限度地降低运行时错误与漏洞风险,从而实现可验证、可预测、可信任的链上执行环境。

3.2 高性能共识:克服隐私计算“性能税”的澎湃算力
隐私计算天然伴随着计算开销和延迟,若想应用于日常高频的商业场景,必须有顶级性能支撑。本分链创新的基于 DAG 的混合共识机制成功解决了这一挑战。
● 亚秒级延迟与每秒数万笔交易: 通过区分交易类型,对不涉及共享对象的交易采用“快速路径”处理,本分链实现了 0.5 秒以下的交易处理时间和每秒数万笔交易(TPS)的持续高吞吐量。这一性能,使得计算密集型的隐私交易也能获得“瞬间完成”的体验,完全满足商业结算的实时性要求。
● 卓越的健壮性与可用性: 该共识机制具备高度容错能力(即使部分验证节点故障,网络仍能稳定运行)。这种 7x24 小时不间断的高可用性,是隐私支付服务可靠性堪比传统金融基础设施的关键。
3.3 稳定币作为“第一公民”:消除经济摩擦
本分链最具革命性的设计之一,是在公链层面将稳定币提升至 “第一公民” 的地位。这是消除用户使用障碍、实现大规模采用的经济基石。
● 原生集成,支付即隐私: 隐私支付直接作用于本分链的原生稳定币,无需复杂的跨链桥或封装资产。这在链层实现了支付与隐私保护的原子级结合,彻底消除了引入额外安全风险和摩擦成本的中间环节。
● Web2 级流畅: 用户可以直接使用稳定币支付交易手续费,而无需预先获取和持有原生代币作为 Gas。这一设计将隐私支付的门槛降至最低,用户体验如同使用Web2工具一样流畅自然,是推动大规模商业采用的关键。
3.4 模块化与通用性:面向未来隐私支付生态的灵活性
BenFen Chain依托 Move 语言的模块化设计和高级抽象能力,为隐私支付的上层应用开发提供了极大的灵活性和可重用性。
● 安全模块化复用: 开发人员可以像搭积木一样,重用经过形式化验证的安全模块,快速构建复杂的隐私支付逻辑。
● 通用性与未来兼容: 尽管本分链以稳定币为核心,但其底层架构和 Move 模块具备通用隐私支付能力,兼容任意资产。这种灵活性确保了基础设施不仅能满足当前的稳定币支付需求,更能适应未来不断演进的商业场景和创新需求。
本分链并非一个事后附加隐私功能的公链,而是一个为隐私支付深度定制的基础设施。其全栈技术选型——从安全的 Move、高性能的 DAG 共识,到消除摩擦的稳定币原生集成——共同构成了一个在安全、性能、可用性和用户体验上均能为下一代隐私支付提供全方位支撑的顶级基础设施。
本分链如何实现隐私支付
本分链的隐私支付功能通过与 TX-SHIELD 的合作,旨在为用户提供流畅的使用体验,同时确保关键信息的机密性。我们在设计上实现了一个完整的闭环——从资产的隐私化创建、到安全的价值转移、再到可控的查看与赎回。通过与TX-SHIELD 的技术整合,隐私保护成为支付体系的底层特征,而非附加功能。
隐私资产的创建:从充值开始的一步式隐私化
本分链在架构上进行了改良,将隐私选择前置。用户在充值时即可决定是否将代币充值为隐私形式,无需多步操作,体验更流畅。
具体流程:
1、发起隐私充值或隐私代币转换:
用户在钱包中选择充值代币时,即可勾选“充值为隐私代币”选项。此外,用户也可通过钱包发起一笔“资产加密”交易,指定希望转换为隐私形式的代币和数量。
2、资产锁定:
交易经网络确认后,一个特殊的智能合约会自动将用户转换的代币进行锁定,作为即将创建的隐私资产的价值支撑。
3、价值分片:
网络验证节点接收到该数值后,动用其内部的共享密钥和加密算法,将这个数值转 换成一组独特的、无规律的数据分片。
4、凭证生成:
系统为用户创建一个新的“隐私资产”对象,并将这组新生成的数据分片存入其中。
5、完成:
交易上链后,用户的公开代币被锁定,同时获得了一个等值的、以加密分片形式存在的 隐私资产,这笔资产的真实价值在链上不再可见。
这种“充值即隐私化”的机制,消除了用户获取隐私资产的门槛,使隐私保护成为上链操作的默认选项,而非复杂的附加流程。
隐私支付
当用户持有隐私资产后,便可在不暴露交易细节的前提下完成支付。
以下以用户 A 向用户 B 支付为例,展示隐私支付的核心流程:
1、交易构建:
A 的钱包创建一个交易,指明收款方为 B 并设定具体的支付金额。之后它会向一个可信的验证节点发起授权请求,请求将支付金额处理成临时的加密分片。
2、提交网络:
钱包将执行交易所必须的信息打包成一笔交易并提交至网络。交易内容中会包含 A 的当前余额分片、B 的当前余额分片,以及上一步获取的、代表交易金额的加密分片。
3、后台运算:
网络验证节点接收到这笔交易后,会利用共享密钥,对这三组分片进行解密和运算, 之后将结果再重新加密成新的加密分片。
4、状态更新:
计算会产生两组全新的数据分片——一组代表 A 减少后的新余额,另一组代表 B 增加后的新余额。随后,系统将这两组新分片分别更新到 A 和 B 的隐私资产对象中。
5、交易完成:
交易上链后,价值的转移便已完成。对于任何其他链上用户而言,他们只能看到 A 和 B 的隐私资产对象里的数据发生了变化,但具体的交易金额无从得知。

隐私资产的查看与赎回
1、发起请求并签名:
用户通过钱包向一个可信的网络节点发起请求。这个请求中附带了由用户钱包私钥生成的数字签名,用以证明其所有者身份。
2、身份验证:
节点收到请求后,会验证签名的合法性,确认请求者为该隐私资产在链上记录的合法所有者。身份验证主要用来防止其他用户的未授权访问。
3、链下还原:
验证通过后,该可信节点会从链上读取用户的加密分片,并在其本地内存中,使用共享密钥将这些分片还原为用户可读的真实余额数值。
4、安全返回或赎回:
○ 查看:该真实余额会通过一个安全的加密通道,被发送回用户的钱包前端进行显示。
○ 赎回:用户可以授权这笔交易,在链上销毁其持有的隐私资产凭证。一旦网络确认销毁,最初被锁定的等量公开代币便会自动释放,返还给用户。
本分链的隐私支付体系通过充值即隐私化、分片加密流转、可控透明赎回三个阶段,构建了一个完整、可验证、可监管的隐私支付闭环。 这一体系不是外部插件或协议层的附加功能,而是公链底层原生能力。它让隐私保护成为默认选项,让稳定币结算天然具备机密性,让企业和个人能够在合规前提下实现真正的私密支付。在本分链上,隐私不再是“额外的保护”,而是支付本身的一部分。
本分链隐私支付的核心技术
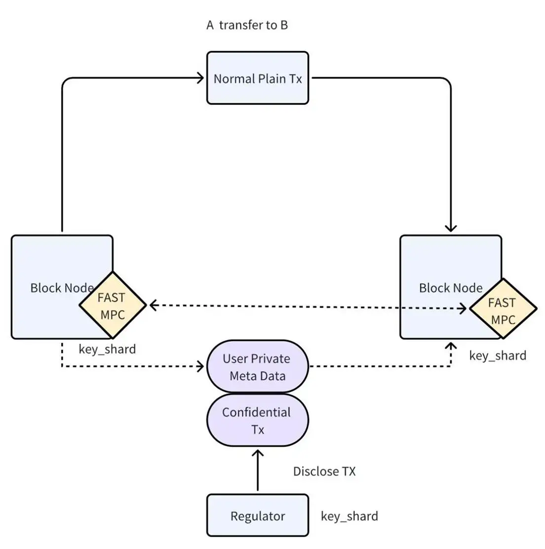
基于 FAST MPC 和监管介入的保密交易系统架构
本分链隐私支付与 TX-SHIELD 携手共进系统性的创新融合了区块链技术 (Block Node)、快速多方计算 (FAST MPC) 以及监管合规机制 (Regulator),以实现在分布式网络中资产转移的“数据可用不可见”。

一、 系统核心目标
该系统的主要目标是解决传统区块链交易中的两个核心矛盾:隐私保护与监管合规,隐私保护指本系统可以确保用户 A 向 B 转移资产时,交易金额、参与方身份等敏感信息不会以明文形式公开暴露在链上,实现交易内容的机密性。监管合规指本系统可以在保护隐私的同时,预留必要的机制,允许授权的监管机构在特定需求下,能够安全且可控地披露和审计交易细节。对于如何通过FAST MPC实现这一功能的具体细节, 并将在后文做具体陈述。 此外, 在目前已发布的版本中,本分链隐私支付全部使用MPC进行实现, 但是关于MPC与FHE结合的更加复杂但功能更加强大多样的全新版本将在后续的版本迭代中逐步推出:
二、 关键技术组件
在本系统中有几大核心组件: 区块节点 (Block Node),快速多方计算 (FAST MPC),密钥分片 (Key_shard)。下面将进行介绍:
1、区块节点 (Block Node)
区块节点作为分布式账本系统的核心,负责交易的验证、共识和存储等功能。所有交易(无论是 Plain TX 还是 Confidential TX)都需要经过这些节点处理。
2、快速多方计算 (FAST MPC)
FAST MPC这是系统实现隐私保护的核心技术。MPC 允许参与方在不泄露各自输入数据的前提下,共同计算一个预定的函数。“FAST” 强调了该 MPC 方案针对性能和效率进行了优化,以满足区块链高吞吐量的要求。 MPC 模块在 Block Node 内部运行,主要职责是处理 Key_shard(密钥分片)和 User Private Meta Data,用于生成或验证保密交易。在本分链的最初版本,FAST MPC的功能相对有限,但是经过STL的研究,摸索出可以与HE等其他密码学协议相融合的更加高阶的MPC版本,增加更多功能,可以参与进交易中,在可监管的情况下提高交易的隐私性与安全性。 并提供更加快速便捷的批量操作版本。

3、密钥分片 (Key_shard)
这是实现数据安全和监管介入的关键元素,由FAST MPC模块产生。
用户的私有元数据被加密或分割成多个密钥分片,分别由不同的实体(如 Block Node 和 Regulator)持有。并且只有将来自不同来源的 Key_shard 汇集(如 Block Node 的分片和 Regulator 的分片),才能访问或解密核心的 User Private Meta Data。
三、 流程详解
1、发起普通交易: 用户发起一个 Normal Plain TX(普通明文交易)进行资产转移。
2、生成保密交易: 交易进入 Block Node。系统的 FAST MPC 模块使用其持有的密钥分片处理 User Private Meta Data,生成一个加密的 Confidential TX。这个保密交易再被送回 Block Node 进行上链处理。
3、监管介入点: Regulator(监管者)是系统中的特殊参与者,它持有 Key_shard。
4、交易披露: 当需要对某一笔交易进行监管或审计时,Regulator 发起 Disclose TX 请求。该请求结合 Regulator 持有的 Key_shard,流向 User Private Meta Data。这意味着:
a、Regulator 的密钥分片与 Block Node 的分片相结合,用于还原或访问 User Private Meta Data。
b、只有在监管流程被触发且 Regulator 的权限得到验证后,才能通过 MPC 或解密机制,将 Confidential TX 的内容进行有条件、可控的披露。

本分链隐私支付的亮点与差异化优势
在区块链迈向主流应用的道路上,隐私与用户体验常常难以兼得。本分链将隐私支付从“可选功能”上升为链层原生能力,凭借几项协议级与产品级创新,显著降低使用门槛并满足机构合规需求。以下为本分隐私支付的核心亮点与差异化优势。
全维度隐私保护
隐私保护不再局限于资产金额,而是扩展到交易的所有敏感维度,并通过密码学原语提供不同层级的保护。
● 全交易数据隐匿
○ 技术核心:深度融合的MPC协议与零知识证明。交易发起方在链下与参与方通过MPC协议协同生成交易。在此过程中,交易的输入金额、输出金额、发送方地址、接收方地址以及资产类型等所有关键字段均被转化为加密状态或承诺,仅将最终有效的状态变更结果同步至区块链。网络节点仅能验证状态转换的正确性,而无法推断任何原始交易信息,从根本上切断了链上数据分析的可能性。
● 批量隐私交易与群体结算
○ 技术核心:基于可验证加密与聚合签名的MPC批量处理。通过在MPC协议中嵌入可验证随机函数,为一批交易赋予一个可批量验证的匿名标识。这使得验证者可以对整个批次的交易进行一次性合法性验证,而非逐笔处理。
● 资产私密转账
○ 技术核心:密钥加密与访问控制。每一笔加密的交易记录都与一个或多个对称/非对称密钥相关联。只有持有对应解密密钥的参与方才能解密并查看交易详情。这实现了数据所有权的回归,确保交易记录成为仅对相关方开放的私密日记,而非公共账本。
● 临时可见授权
○ 技术核心:基于属性的加密或代理重加密。当需要向审计方、监管机构或司法部门提供交易信息时,密钥所有者无需暴露全部私密数据。他们可以通过生成一个时间受限的、范围特定的访问令牌或进行一次代理重加密操作,授权第三方在特定时间段内解密指定的交易记录。授权期满后,访问权限自动失效。
内置式与可编程的可监管性
可监管性并非事后附加的外部功能,而是作为核心特性被设计在协议层,实现“隐私保护”与“合规监管”的平衡。
● 选择性披露
○ 技术核心:零知识证明与分层密钥体系。交易的不同属性由不同的密钥或零知识证明系统加密和控制。用户可以根据监管或业务需求,选择性披露特定信息而无需暴露全部数据。例如,可以向税务部门证明交易金额符合某阈值,而无需透露交易对手方。
● 企业级审计节点授权
○ 技术核心:门限签名与动态权限管理。企业可以预设审计策略,通过智能合约或链下协议,将部分交易数据的访问密钥以门限方式分发给指定的审计节点。只有当满足预设条件时,才能重构密钥并访问数据,既保证了企业内部治理的需求,又防止了单点权力滥用。
● 协议层内嵌合规接口
○ 技术核心:模块化的密码学套件与标准化的监管API。MPC、FHE、ZKP等密码学组件并非以外挂API的形式调用,而是作为共识机制和状态转换函数的内在组成部分。监管规则可以通过可验证计算在MPC的离线阶段或链上智能合约中执行,确保合规性检查在不泄露隐私的前提下自动完成。
● 基于法律程序的解密阈值机制
○ 技术核心:分布式密钥生成与门限解密。系统预设一个由多方共同控制的监管公钥。对应的私钥以门限方式分片持有。仅当获得合法的司法命令时,这些独立方才能协同执行门限解密协议,恢复出主密钥并对特定地址的交易历史进行解密。此过程是透明、可审计且需多方协作的,防止了单方面的监控。
高性能架构与实现
通过密码学创新与系统架构优化,解决了传统隐私技术性能低下的瓶颈。
● 改进型MPC与高级密码学融合架构(预计实现)
○ 技术核心:FHE-MPC混合模型与递归组合证明。我们计划采用一种分层密码学架构。在底层,利用全同态加密进行数据的密态计算,确保数据在计算过程中永不解密。在上层,MPC协议负责协调FHE的计算并处理复杂的逻辑判断。此外,使用递归零知识证明将多个交易或状态更新聚合成一个单一的、小体积的证明,极大减少了链上数据存储与验证开销,实现了“完全加密的分片与恢复”。
● 秒级隐私确认时间
○ 技术核心:目前全部使用在线处理, 预计未来使用离线/在线两阶段计算与流水线优化。将绝大部分计算密集型操作置于离线阶段预先完成。在线阶段仅需执行轻量级的验证、签名和共识协议。这种设计使得链上确认时间与交易复杂性解耦,无论后台逻辑多复杂,链上确认均可达到秒级。我们的基准测试表明,在标准商用硬件上,系统保守估计可处理1,000+笔隐私交易/秒,并且随着算法优化和硬件加速,性能将有数量级的提升潜力,完全满足未来高频金融业务的需求。
极致用户体验
传统区块链的隐私功能通常是“外挂式”的,需要用户额外学习操作流程。本分链则致力于让隐私保护成为用户无感的默认体验。
操作简单如一:用户进行隐私转账的步骤,与普通转账完全相同。在钱包中输入地址和金额并确认,隐私保护便在后台自动完成,消除了额外的学习成本。这种设计理念,与业界提升区块链可用性的探索方向一致。
统一入口管理:用户无需安装多个钱包或插件,在同一个钱包地址下即可无缝管理公开资产与隐私资产,并可随时查看相应余额。这种统一性极大地简化了用户的资产管理。
前置隐私选择:通过“充值即隐私化”等设计,将隐私选择前置到充值环节,让隐私保护成为用户旅程的起点,而非事后补救的附加选项。
生态原生协同:上层应用如 BenPay 生态、RWA 发行、DeFi 协议都可原生调用隐私模块,享受无缝接入体验。以 BenPay DeFi Earn 和BenPay Card举例,当用户参与赚币策略时,充值、份额变动与赎回等过程都会经过 BenFen 原生隐私模块进行加密处理。 协议可验证操作有效,但外界无法看到用户仓位、收益规模或调仓行为,使BenPay DeFi 赚币成为具备隐私保护的 DeFi 入口。在用户使用 BenPay Card 进行线上付费或线下消费时,将金额、支付路径与账户信息加密也商户也看不到用户链上资产情况,观察者无法构建消费画像,从而实现隐私稳定币刷卡与真实可用的 Web3 消费体验。依托 Layer1 原生隐私设计,整个生态在支付、交易、消费与资产配置中,都能保持一致且无缝的隐私体验。

零Gas费体验
Gas费是阻碍普通用户进入Web3世界,尤其是使用高计算复杂度隐私功能的主要门槛之一。本分链通过协议层创新,重塑了交易成本结构。
赞助交易:本分链在协议层面原生地将“交易发起者”与“Gas支付者”的角色分离。这使得项目方或商户可以直接为用户支付Gas费用,过程简单、安全、高效。对于用户而言,这意味着在使用隐私支付时,可以完全无需关心和支付Gas费。
稳定币支付Gas:用户也可以使用系统内的原生稳定币直接支付Gas费,无需持有额外的代币,简化了资产配置。
原生稳定币架构
与依赖智能合约发行的稳定币不同,本分链将多币种稳定币作为链层“一等公民”构建,这为隐私支付提供了更坚实可靠的底层支撑。
链层原生,安全至上:稳定币作为公链底层的原生资产,不依赖于智能合约的逻辑,从根本上规避了合约漏洞风险,安全性更高。
生态可扩展性
一项技术的价值取决于其生态的繁荣程度。本分链通过开放的设计,降低开发者和商家的接入门槛。
标准化集成:提供功能完善、文档清晰的SDK与API接口,方便第三方钱包、商户系统及跨链桥快速集成隐私支付功能,显著降低了开发成本。
支持去中心化商业:无论是中心化的电商平台还是去中心化的DApp,都能通过本分链提供的工具快速部署隐私收款模块,为用户提供更多样的支付选择。BenPay 的接入也验证了这一能力在真实支付场景下的可行性,为未来更多商业应用落地提供了模板。
批量隐私支付
针对企业发薪、项目空投、社区奖励等高频、多对象的支付需求,本分链的批量隐私支付功能将效率与隐私完美结合。
效率倍增:用户可通过群组选择或上传Excel模板的方式,在一次操作中向数百甚至数千个地址完成隐私资产的精准分发,彻底告别繁琐的单笔操作。
保障隐私与合规:所有批量交易均在隐私计算环境中完成,确保每笔金额与接收方信息完全保密,既保护了收款方隐私,也确保了发放方财务信息的机密性。
任意币种隐私支付
预言机支持:本分链的隐私支付机制并不依赖特定资产类型。只要该资产具备系统支持的结算与记账能力,即可接入隐私支付体系。用户可以自由选择将代币转化为隐私形式,实现一键隐私转账与收款。
本分链的隐私支付体系,通过原生创新,将复杂的隐私技术封装于简洁的用户体验之下;通过革命性的0 Gas费模型,移除了用户的使用门槛;通过原生稳定币的底层整合,奠定了安全与全球化的基石;并通过开放的生态与高效的批量功能,将其能力延伸至从个人到企业的各类场景。这标志着一套真正兼顾了隐私性、可用性、可扩展性的完整解决方案的成熟,它不仅是技术的突破,更是推动区块链隐私支付迈向主流应用的关键一步。
本分链的隐私执行能力基于 TX-SHIELD 的底层密码学结构在链层实现原生集成,并共同构成稳定币隐私结算的基础设施。随着体系演进,我们将在密态执行能力、可监管架构与机构级支付场景中持续深化,推动隐私结算在金融与商业领域的规模化落地。
关于本分(BenFen)
本分链(BenFen)是专为稳定币支付构建的高性能公链。我们以Move语言为基础,打造了一个安全、低成本且高度可扩展的底层网络。其核心特色在于支持用户直接使用稳定币支付Gas费,这极大地降低了使用门槛,为大规模应用铺平了道路。在强大的跨链与多币种结算能力之上,本分链通过丰富的生态应用覆盖多元支付场景。更重要的是,我们为企业级用户提供了至关重要的隐私支付选择,确保其在享受区块链效率优势的同时,能保护核心商业数据不被泄露。
本分致力于成为服务企业付薪、跨境支付、电商及线下商户的全球稳定币流通网络,一个兼顾效率、成本与安全性的下一代金融基础设施。
关于 TX-SHIELD
TX-SHIELD 是一套可监管的链上隐私结算基础设施,为稳定币与区块链应用提供双方隐私、监管可视的支付与结算能力。
核心解决方案:
● Tx-SHIELD: 面向区块链应用的隐私基础设施,实现保密交易、暗池(Dark Pool)以及以隐私为核心的协议层。
我们的创新:
我们不仅保护交易隐私,更通过分布式密码学重塑资产的权属与安全。TX-SHIELD 的方案让企业与金融机构能够在不泄露商业机密的前提下,实现资产的联合托管、隐私清算与可监管的合规审计。
我们正在构建这样一层基础设施:让隐私不再成为监管与机构采用的阻碍,而是成为金融流动的保护层。
TX-SHIELD — The private and regulatable settlement base-layer for stablecoin, blockchain and enterprise.


交易所
交易所排行榜
24小时成交排行榜
人气排行榜
交易所比特币余额
交易所资产透明度证明
去中心化交易所
资金费率
资金费率热力图
爆仓数据
清算最大痛点
多空比
大户多空比
币安/欧易/火币大户多空比
Bitfinex杠杆多空比
ETF追踪
索拉纳ETF
瑞波币ETF
香港ETF
比特币持币公司
加密资产反转
以太坊储备
HyperLiquid钱包分析
Hyperliquid鲸鱼监控
大额转账
链上异动
比特币回报率
稳定币市值
期权分析
新闻
文章
财经日历
专题
钱包
合约计算器
账号安全
资讯收藏
自选币种
我的关注